PC逆向¶
PC逆向,也可以说是传统逆向,主要是在逆向一些在计算机上运行的软件,与之相对的是移动逆向,详情请看移动逆向篇。
准备工作¶
在开始学习逆向前,我们需要下载一些必要的工具:
1.IDA Pro,这是一款强大的反编译软件,由于计算机是不能直接运行高级语言,它需要把二进制的文件编译为高级语言。
作为一个普通的人类,很难直接从二进制文件中看出一个程序的运行逻辑,所以我们需要一个可以把二进制文件转换成我们可以看的懂的语言的软件,IDA Pro就是这样一款软件。
2.查壳工具,常见的有Die等,"壳"在后面的阻碍逆向的手段中会更详细的讲述,这里可以简单理解为一种妨碍逆向的手段,而查壳工具可以一键分析一个程序是否带有这样的东西,同时可以看一个文件是什么样的文件类型。
3.编程软件,常用的有pycharm,vscode等,用来写一些逆向脚本。
有了这三个,你就可以尝试做一些简单的逆向题目了!
但是逆向工程的工具远不止这两个,后续将在各种方向中介绍各种题目需要的工具。
exe文件逆向¶
在本板块中,我们将学习如何使用ida来解决附件为exe文件的逆向题目。 附件为exe文件的逆向题目是新手最常见的题目,可以包括的知识点很多,如:壳,花指令,加密算法,反调试,这些都放在阻碍逆向的手段里面,这里主要介绍ida的使用。
IDA的基本使用¶
我使用的是攻防世界中一道名为happyCTF的题目,将附件拖到ida中,打开之后如下图所示:

接下来介绍一些常用的快捷键:
F5:很重要的快捷键,可以将汇编代码转换成伪C代码,极大的方便了我们的分析

shift + F12:可以调出字符串窗口

shift + E:可以将选中的数据提取出来(在提取一些密文的时候比较好用)

shift + F4:可以调出函数Name窗口

X:选中函数按X可以查看交叉引用(可以看是哪个函数调用了当前函数)

Tab:可以将伪C代码转回汇编代码
空格:在汇编代码界面,可以转换视图格式
ctrl + F:在Name,字符串窗口等界面可以进行搜索操作
Alt + B:可以进行二进制搜索
G:在代码页按下可以跳转到输入地址
/:可以为指定代码行添加注释
F8:在调试中进行单步步入
R:可以将选中的十六进制转成ascii码(在可见字符范围内)
待补充......
动态调试¶
接下来介绍一种非常常用的逆向手段——动态调试,有人说,逆向玩的就是调试,可见其重要性。
所谓动态调试,就是让程序跑起来看,面对一些非常大的程序,靠静态分析会非常麻烦,但是使用动态调试有时就可以让你忽略掉一堆无关紧要的函数,清楚的看懂程序是如何运行的。
在ida中,动态调试一个exe文件的具体操作方法如下:
首先,点击ida上方工具栏的"no debugger"右侧的小箭头,选择"local windows debugger"选项。

然后点击变绿色的三角形就可以进入动态调试模式了。
调试的操作在C语言中应该会进行学习,这里不再赘述。
另外x32dbg,x64dbg同样也是用来进行动态调试的,我们将在脱壳板块介绍这个软件的使用。
patch¶
也就是“补丁”的意思,本质上是对程序的修改,假如要破解一款游戏,只是看看是不可能让你的角色变得“天下无敌”的,这时候我们就需要进行打“补丁”来达到我们的目的。
在CTF中,我们通常通过patch手段来绕过反调试或者更改一些数值来进行解题。
在ida中,我们需要在汇编代码界面来进行patch操作,如何进入汇编代码界面参考前文的快捷键,界面如下图所示:

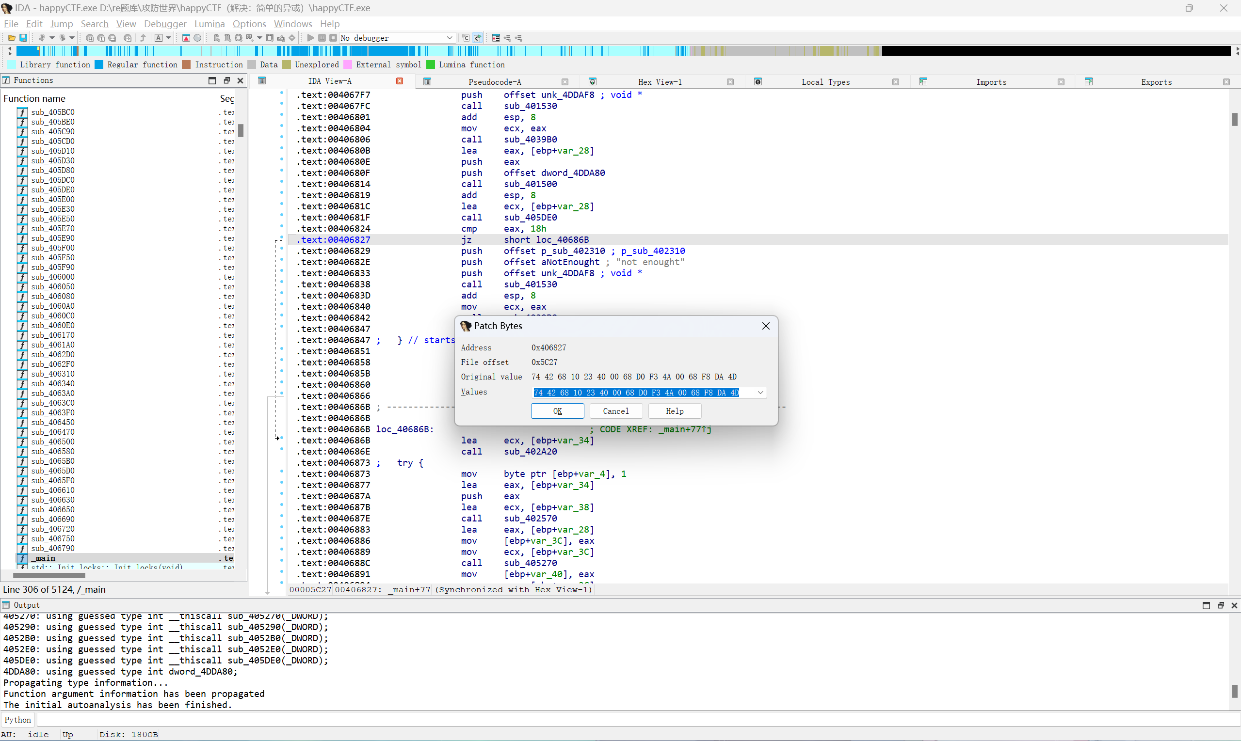
我们首先要选中要修改的汇编代码,右键选择Patching,再点击里面的change bytes就进入了patch界面了


patch需要一些基础的汇编知识,这里介绍一小部分,我们经常修改的汇编代码以及其对应的操作码:
更改完之后我们还需要将其进行保存才能生效,还是选中一行代码,右键选择Patching,点击里面的Apply patches to,你可以选择保存在当前文件或者另存为别的文件。
此外,如果你无法确认哪个汇编代码是你想要修改的代码,ida提供了一个方便的功能,在伪代码界面选择一行代码右键选择Synchronize with
然后选择你当前的界面,就可以得到以下效果
可以很清晰的看到伪代码的汇编代码
elf文件逆向¶
elf文件便是Linux系统下的可执行文件,与exe文件的唯一不同便是无法直接在Windows环境下直接运行elf文件,所以动态调试便成了问题。
这里我们选择一种用vm虚拟机和ida进行远程动态调试,首先我们需要安装Linux环境,这里我放一个B站上一个UP做的非常详细的安装VM虚拟机及Linux系统的链接。
(温馨提示,vm虚拟机不可随意删除,建议上网找到详细的删除教程再进行删除,或者保留快照)
https://www.bilibili.com/video/BV1NG1uYdEkm?vd_source=92c9a630a424dfb2f0a28468b4dd50bd
安装好Linux系统过后,如何进行ida远程动态调试还是给到一个前辈的文章。
https://blog.csdn.net/2301_76262491/article/details/144476637?sharetype=blog&shareId=144476637&sharerefer=APP&sharesource=utptqw&sharefrom=link
Python逆向¶
解包¶
一般拿到的文件为一个由python语言编写的exe文件,直接用ida分析会发现程序很复杂,因为python文件用来PyInstaller打包,所以我们需要使用pyinstxtractor这个工具来进行解包,解包完会生成一个文件夹,我们需要的是与文件名相同(大概率)的后缀为pyc的文件。
在网上找一个pyc文件反编译网站,便可以把pyc文件转成可读的python代码。
这里推荐一个反编译网站
pyd文件调试¶
如果编译出来的代码中有import你不认识的库,比如:mypy,可以尝试在文件夹中去寻找是否有对应的pyd文件,如:mypy.pyd。
找到对应的pyd文件后,打开cmd,cd到该文件夹中,输入python打开python解释器,import这个库
同时用ida打开对应的pyd文件,在PyInit处下断点,调试器选择本地调试器,点击Debugger选择Attach to process进行附加进程,找到正在运行的python(一般是最后一个),然后在cmd窗口输入在之前pyc文件编译出来的python代码中所看到的函数调用,如:mypy.fun(),接着在调试窗口进行运行到断点,便可以看到mypy.fun()函数的具体实现了。
Unity逆向¶
大多是游戏的逆向,比较有意思(,通常使用的工具有,ida,dnSPY,CE,UABEA,AssetStudio等。 分为mono和il2cpp两种,mono的逆向相对简单,il2cpp的逆向相对复杂。关于区分mono和il2cpp的逆向,可以通过查看游戏的目录下是否含有mono文件夹,如果有则是mono类型,如果data目录下有il2cpp_data则很有可能是il2cpp类型。 但不管是mono还是il2cpp类型的游戏,都可以使用UABEA,AssetStudio等工具来获取游戏的资源文件,如果有些题目的flag藏在图片,视频,文本等资源文件中(没有加密),那么有可能不用要进行代码逆向,直接使用这些工具就可以获取到flag了。 tip:游戏汉化同样是使用UABEA,AssetStudio等工具来寻找,修改游戏中的文本资源文件从而达到汉化的目的。
mono逆向¶
游戏主要逻辑在Assembly-CSharp.dll中,使用dnSPY打开这个dll文件,可以看到游戏的代码逻辑。
il2cpp逆向¶
主要逻辑在GameAssembly.dll中,但无法直接用ida来进行分析,首先需要找到global-metadata.dat这个文件,使用il2cppdumper和这个文件进行对GameAssembly.dll进行符号恢复, 恢复完便可以在ida中看到函数名称了,之后可以利用函数名称来定位加密函数或者一些重要的函数来获得flag了。 il2cppdumper的使用方法可以参考这个视频,讲的非常详细了。 【【第拾贰期 REVERSE 分享会】il2cpp逆向通用手段 & 游戏逆向&外挂编写 & 2025游戏安全决赛】 https://www.bilibili.com/video/BV1fYzzB6Ede/?share_source=copy_web&vd_source=92c9a630a424dfb2f0a28468b4dd50bd